PMS Viewer for communication insight
This programme checks the communication of the PMS interface and gives you a comprehensible insight into the communication between the programmes. All transactions that are transferred from Hypersoft POS or mPOS to the PMS interface are displayed.
Start the PMS Viewer in the MCP under Interfaces:
                                             
                                        
|   | System is online - the interface is active | 
|   | System is offline - the interface is inactive | 
Please note that the programme only receives the confirmation of receipt from the PMS and not all information in the details is validated. If problems occur without a corresponding error message in the PMS Viewer, it may be necessary to compare the data between POS and PMS in addition to an error-free OK status.
PMS Viewer filter functions to focus the table content
                                             
                                        
| Element / Switch | Function / Description | 
|---|---|
| Zimmer only | Only records that contain a room booking are displayed. | 
| date | Display the data for a specific day. One day must always be selected. | 
| Guest | Filter by a guest name and display only those records. | 
| table | Filter and display by one or more tables. E.g. 1,2,3 | 
| station | Filter via one station or several. E.g. 1,2 | 
| Waiting for transfer | Only show records that are waiting to be transferred and have not yet been transferred. | 
| Operation with error | Show only records that contain an error after transmission. | 
| Refresh | Ensures that the list is reloaded based on the current information. | 
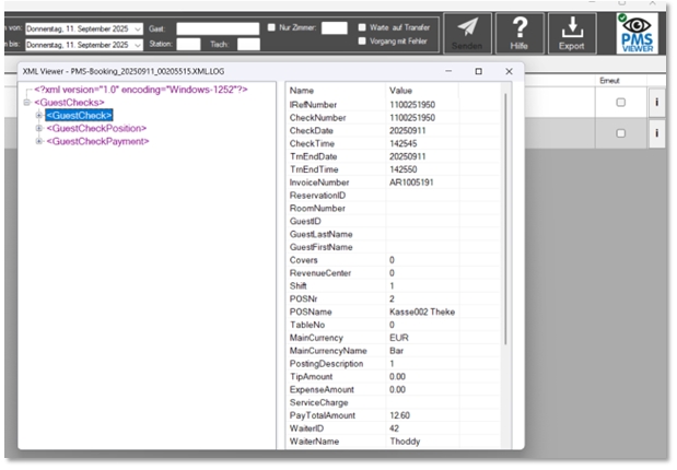
Display of the information in the PMS Viewer
                                             
                                        
| Element / Switch | Function / Description | 
|---|---|
|   | Waiting for transmission Has been transmitted - but with error. Text in red is the error message | 
|   | Transferred - The number below shows how many times the record has been transferred: 
                                                             Transmit once is correct in the standard. | 
|   | Was transmitted - but with an error. Red text describes the error message: 
                                                             Incorrect entries are highlighted in dark grey. | 
| Memo field | If you position the mouse pointer over a line, a memo field with further information appears automatically: 
                                                             Here, individual bookings are displayed in main groups, their price and the transaction total. | 
| Send again | Activate the checkbox Send again and confirm with the button Send to transmit the selected bookings to the interface to the PMS system again. 
                                                             Erroneous entries are highlighted in dark grey and can thus be quickly distinguished from successful transmissions. You can select one or as many entries as you like and transmit them with Send. The number of transmissions is increased accordingly at the front of the clock symbol. The corresponding symbol then shows whether the PMS is processing the information correctly this time. | 
Back to the parent page: 3rd party PMS integrations (hotel)
 
                                                         
                                                         
                                                        